Stock Prediction: A News-Driven Pipeline

M.Myconferencesuite 86 views
Stock Prediction: A News-Driven Pipeline

Stock Prediction: A News-Driven Pipeline

Hey guys! Ever wondered if you could predict the stock market by just reading the news? Well, you’re not alone! In this article, we’re diving deep into building a pipeline that does just that – uses news to predict stock prices. It’s a fascinating field, blending finance, data science, and a bit of crystal ball gazing. So, buckle up and let’s get started!

Understanding the Basics

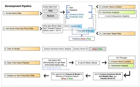
Before we jump into the nitty-gritty, let’s lay the groundwork. Stock price prediction is the process of forecasting the future value of a company’s stock. Traditionally, this was done using technical analysis (studying historical price charts and trading volumes) and fundamental analysis (examining a company’s financial statements and industry trends). But in today’s information age, news plays a massive role. Think about it: a single tweet from a CEO, a groundbreaking product announcement, or a negative news report can send a stock soaring or plummeting. That’s where our news-driven pipeline comes in. The goal is to capture these sentiments and transform it into structured data that machine learning models can understand.

This involves a few key steps. First, you need a reliable source of news data. This could be financial news websites, social media feeds, or even specialized news APIs. Next, you need to clean and preprocess this data. News articles are often messy, with irrelevant information, grammatical errors, and inconsistent formatting. Cleaning involves removing noise, standardizing formats, and handling missing data. Then comes the really interesting part: sentiment analysis. This is where you use natural language processing (NLP) techniques to determine the sentiment (positive, negative, or neutral) expressed in each news article. Finally, you integrate this sentiment data with historical stock prices and other relevant features to train a machine learning model that can predict future stock movements. This pipeline isn’t just about predicting numbers; it’s about understanding the narrative driving those numbers. Understanding the relationship between news and stock prices can provide valuable insights for investors and traders. It can help them make more informed decisions, identify potential risks and opportunities, and ultimately improve their investment performance. Moreover, it can contribute to a deeper understanding of market dynamics and the role of information in shaping financial markets. As news becomes increasingly pervasive and influential, incorporating it into stock price prediction models becomes more and more essential for staying ahead in the game.

Designing the Pipeline

Okay, let’s talk about the architecture of our pipeline. Imagine it as a factory assembly line, where raw news articles enter one end and stock price predictions come out the other. Our pipeline consists of several key stages, each with its own set of tools and techniques. First , we have the Data Acquisition stage. This is where we gather news articles from various sources. Think of it as casting a wide net to catch all the relevant news stories. We need to consider the reliability and timeliness of our sources. Some popular options include: News APIs (e.g., NewsAPI, Alpha Vantage), Financial news websites (scraping data), Social media feeds (Twitter, Reddit).

Second , we have the Data Preprocessing stage. Raw news data is often messy and unstructured. Before we can use it for analysis, we need to clean and preprocess it. This involves several steps, including: Removing irrelevant characters and HTML tags, Converting text to lowercase, Tokenization (splitting text into individual words), Removing stop words (common words like “the”, “a”, “is”), Stemming or lemmatization (reducing words to their root form). Third we have the Sentiment Analysis stage. This is where we determine the sentiment (positive, negative, or neutral) expressed in each news article. We can use various NLP techniques for sentiment analysis, including: Rule-based approaches (using predefined dictionaries of positive and negative words), Machine learning approaches (training a model to classify sentiment based on labeled data), Pre-trained sentiment analysis models (e.g., VADER, TextBlob).

Fourth , we have the Feature Engineering stage. We need to convert the sentiment scores and other relevant information into features that our machine learning model can understand. This may involve: Calculating the average sentiment score for each day, Creating a sentiment time series, Combining sentiment data with historical stock prices, Adding other relevant features (e.g., trading volume, market capitalization). Fifth , we have the Model Training stage. We use the prepared data to train a machine learning model to predict stock prices. The choice of model depends on the specific requirements of the task. Some popular options include: Regression models (e.g., linear regression, support vector regression), Time series models (e.g., ARIMA, LSTM), Ensemble methods (e.g., random forests, gradient boosting). Finally , we have the Evaluation stage. We evaluate the performance of our model using appropriate metrics. This may involve: Splitting the data into training and testing sets, Calculating metrics such as Mean Squared Error (MSE), Root Mean Squared Error (RMSE), R-squared.

Choosing the Right Tools

Now, let’s arm ourselves with the right tools for the job. Selecting the right tools is crucial for building an effective and efficient pipeline. For Data Acquisition , Python is your best friend. Libraries like requests and BeautifulSoup are great for web scraping, while NewsAPI provides a convenient way to access news data from various sources. For Data Preprocessing and Sentiment Analysis , the Natural Language Toolkit (NLTK) and spaCy libraries are indispensable. They offer a wide range of tools for text cleaning, tokenization, stemming, lemmatization, and sentiment analysis. Scikit-learn provides a comprehensive set of tools for machine learning, including various regression models, time series models, and ensemble methods. For Data Storage and Management , consider using databases like PostgreSQL or MySQL to store and manage your data. These databases provide a scalable and reliable way to store large amounts of data. Cloud platforms like AWS, Azure, and Google Cloud offer a wide range of services for data storage, processing, and machine learning. Consider using these platforms to build and deploy your pipeline in the cloud. In summary, the tools we use will be Python, NLTK or SpaCy, scikit-learn, PostgreSQL or MySQL, and cloud platforms.

Implementing the Pipeline: A Step-by-Step Guide

Alright, let’s get our hands dirty and walk through the implementation of our news-driven stock price prediction pipeline. This is where the rubber meets the road, so pay close attention! Each step here must be done well.

Step 1: Data Acquisition.

  • Choose your news sources: Select reliable news sources that provide timely and relevant information. Consider using news APIs or web scraping techniques to gather news articles. News APIs (e.g., NewsAPI, Alpha Vantage) provide a convenient way to access news data from various sources. Web scraping techniques can be used to extract data from financial news websites. Social media feeds (Twitter, Reddit) can provide real-time information about market sentiment. Social Media is very helpful in knowing the sentiment of the population in real time. However, it might not be the most credible source. So choose the right source!
  • Write a script to collect news articles: Use Python and libraries like requests and BeautifulSoup to fetch news articles from your chosen sources. Schedule the script to run regularly to keep your data up-to-date. Make sure to handle errors gracefully and log any issues that arise. Ensure your script is efficient and can handle large volumes of data. Consider using parallel processing to speed up the data acquisition process.

Step 2: Data Preprocessing.

  • Clean the text data: Remove irrelevant characters, HTML tags, and other noise from the news articles. Convert the text to lowercase and remove stop words. Use regular expressions to clean the text data. Consider using a library like BeautifulSoup to remove HTML tags. Use NLTK or spaCy to remove stop words.
  • Tokenize the text: Split the text into individual words or tokens. Use NLTK or spaCy to tokenize the text. Consider using different tokenization techniques depending on the specific requirements of your task.
  • Stem or lemmatize the tokens: Reduce words to their root form to normalize the text. Use NLTK or spaCy to stem or lemmatize the tokens. Choose between stemming and lemmatization based on the specific requirements of your task. Stemming is faster but may not always produce meaningful results. Lemmatization is more accurate but can be slower.

Step 3: Sentiment Analysis.

  • Choose a sentiment analysis technique: Select a sentiment analysis technique that suits your needs. Consider using rule-based approaches, machine learning approaches, or pre-trained sentiment analysis models. Rule-based approaches use predefined dictionaries of positive and negative words. Machine learning approaches train a model to classify sentiment based on labeled data. Pre-trained sentiment analysis models (e.g., VADER, TextBlob) are readily available and can be used out-of-the-box. Rule-based approaches are simple to implement but may not be very accurate. Machine learning approaches can be more accurate but require labeled data and training. Pre-trained sentiment analysis models offer a good balance between accuracy and ease of use.
  • Apply sentiment analysis to the news articles: Use your chosen technique to determine the sentiment of each news article. Assign a sentiment score to each article (e.g., positive, negative, or neutral). Use a library like VADER or TextBlob to perform sentiment analysis. Consider using a custom sentiment analysis model trained on financial news data. Fine-tune the sentiment analysis model to improve its accuracy.

Step 4: Feature Engineering.

  • Calculate sentiment scores: Calculate the average sentiment score for each day or week. Consider weighting sentiment scores based on the source of the news article. Calculate the sentiment score for different categories of news articles (e.g., company-specific news, industry news, market news).
  • Combine sentiment data with historical stock prices: Merge the sentiment data with historical stock prices. Align the sentiment data with the corresponding stock prices based on the date. Fill in any missing data using interpolation or other techniques. Ensure that the data is properly aligned and that there are no gaps in the data.
  • Create additional features: Add other relevant features to your dataset, such as trading volume, market capitalization, and economic indicators. Consider adding technical indicators (e.g., moving averages, RSI) to the dataset. Experiment with different features to see which ones improve the model’s performance. Select features that are relevant to the stock price prediction task.

Step 5: Model Training.

  • Choose a machine learning model: Select a machine learning model that is appropriate for your task. Consider using regression models, time series models, or ensemble methods. Regression models (e.g., linear regression, support vector regression) are suitable for predicting continuous values. Time series models (e.g., ARIMA, LSTM) are suitable for predicting time series data. Ensemble methods (e.g., random forests, gradient boosting) can improve the accuracy and robustness of the model. The choice of model depends on the specific requirements of the task.
  • Train the model: Train the model using the prepared data. Split the data into training and testing sets. Use the training set to train the model. Use the testing set to evaluate the model’s performance. Tune the model’s hyperparameters to optimize its performance. Consider using cross-validation to evaluate the model’s performance.

Step 6: Evaluation.

  • Evaluate the model’s performance: Evaluate the performance of the model using appropriate metrics. Calculate metrics such as Mean Squared Error (MSE), Root Mean Squared Error (RMSE), and R-squared. Compare the model’s performance to that of other models. Analyze the model’s errors to identify areas for improvement. Use appropriate metrics to evaluate the model’s performance. MSE measures the average squared difference between the predicted and actual values. RMSE is the square root of the MSE. R-squared measures the proportion of variance in the dependent variable that is explained by the independent variables. The choice of metric depends on the specific requirements of the task. Consider using multiple metrics to evaluate the model’s performance.

Challenges and Considerations

Building a news-driven stock prediction pipeline isn’t all sunshine and rainbows. There are several challenges and considerations to keep in mind. First, the stock market is inherently noisy and unpredictable. No model can perfectly predict stock prices. News data can be subjective and biased. Sentiment analysis techniques are not perfect and can make errors.

Second, the pipeline requires significant computational resources. Processing large amounts of news data can be computationally expensive. Tuning the model’s hyperparameters can be time-consuming. Be wary of overfitting , which is when the model learns the training data too well and performs poorly on unseen data. To mitigate overfitting, use techniques such as regularization, cross-validation, and early stopping. Ensure that the data is properly aligned and that there are no gaps in the data. The pipeline requires continuous monitoring and maintenance. News sources and sentiment analysis techniques can change over time. The model needs to be retrained regularly to maintain its accuracy.

Third, ethical considerations are paramount. Avoid using the pipeline for illegal activities such as insider trading. Be transparent about the limitations of the model and the risks involved. Use the pipeline responsibly and ethically. Ensure that the model is not used to discriminate against any group of people. Be aware of the potential for the pipeline to be misused. Take steps to prevent the pipeline from being used for illegal or unethical activities. Always ensure ethical use. It’s super important to follow all these steps and considerations to achieve the best results.

Conclusion

So there you have it – a comprehensive guide to building a pipeline for stock price prediction using news. It’s a challenging but rewarding endeavor that combines finance, data science, and a healthy dose of skepticism. By following the steps outlined in this article, you can create a powerful tool for understanding market sentiment and making more informed investment decisions. Remember to stay curious, keep learning, and always be mindful of the ethical implications of your work. Happy predicting, guys! Be responsible and you will go far! But never forget to study and always improve! This is what it takes to succeed in this business!